使用 SkyWalking中的 async-profiler 对 Java 应用进行性能剖析

本文展示了 SkyWalking 中 async-profiler 的介绍和用法

背景

Apache SkyWalking 是一个开源的应用性能管理系统,帮助用户从各种平台收集日志、跟踪、指标和事件,并在用户界面上展示它们。在10.1.0版本中,Apache SkyWalking 可以通过 eBPF 进行 CPU 分析,eBPF 支持多种语言,但并不支持 Java。本文探讨了Apache SkyWalking 10.2.0版本如何采用 async-profiler 来收集 CPU、内存分配、锁并进行分析,解决了这一限制,同时额外提供了内存分配以及占用分析。

为什么使用 async-profiler?

async-profiler 是一个用于 Java 的低开销采样分析器,它不会受到安全点偏差问题的影响。它基于 HotSpot 特定的 API来收集堆栈并跟踪内存分配。该分析器可与 OpenJDK 和其他基于 HotSpot JVM 的 Java 运行时一起使用。async-profiler 同时支持官方支持 Linux、mac 平台常用的指令集架构,并且采样数据支持使用 JFR 格式存储,相比于 JDK 官方提供提供的 JFR 工具支持更低的 JDK 版本(JDK 6)。

img

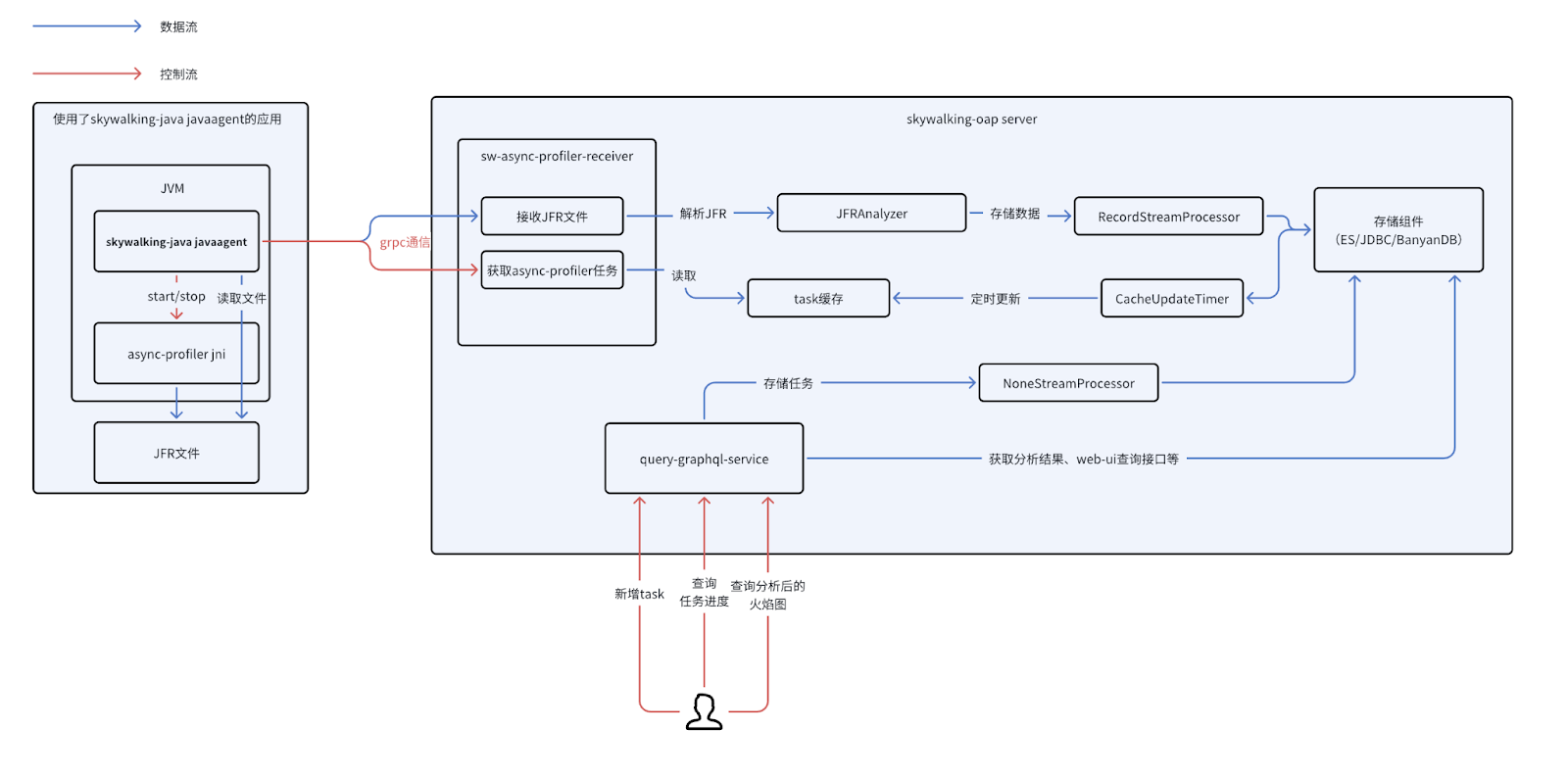
一次任务的流程

  1. 用户在 UI 中下发 async-profiler 任务
  2. Java agent 从 OAP Server 获取任务
  3. Java agent 执行任务,通过 async-profiler 进行数据采样,将采样的数据写入 JFR 文件中
  4. 采样指定时间后,Java agent 上传 JFR 文件至 OAP Server
  5. OAP Server 对 JFR 文件进行解析,并且记录相关实例已经完成
  6. 用户通过UI选择完成任务的实例进行性能分析

演示

您可以在本地部署 SkyWalking Showcase 来预览此功能。在此演示中,我们仅部署服务、最新发布的 SkyWalking OAP 和 UI。

export FEATURE_FLAGS=java-agent-injector,single-node,elasticsearch
make deploy.kubernetes

部署完成后,请运行以下脚本以打开 SkyWalking UI:http://localhost:8080/ 。

kubectl port-forward svc/ui 8080:8080 --namespace default

使用流程

部署完成后,用户可以点击进入配置了 Java agent 的 Service 页面。进入该服务页面后,用户将能够看到 Async Profiling 组件,点击该组件即可访问相关功能页面并进行操作。

img

任务下发

在 Async Profiling 页面选择新建任务将会显示如下页面,下面是参数的使用说明:

  • 实例:可执行性能剖析的实例,支持选择多个实例同时进行分析。
  • 持续时间:任务的执行时长(默认设置为最多 20 分钟,参数较为保守,可通过 Java agent 中的 agent.config 进行配置调整)。
  • 分析事件:分析事件可以大致分为三种类型采样:
    • CPU采样:包含 CPU、WALL、CTIMER、ITIMER。有关四种 CPU 采样类型的区别可以参考下文
    • 内存分配采样:ALLOC
    • 锁占用采样:LOCK
  • 任务扩展参数: async-profiler 的扩展参数,具体使用说明请参考下文

img

任务进度展示

点击任务详情图标后,用户可以查看任务的状态日志、相关参数以及已失败、成功完成数据采集的实例。成功完成采集的实例将可用于后续的性能分析。

值得注意的是,考虑到在容器部署中用户并未设置卷挂载时,可能会存在无法接收 JFR 文件的情况,因此 OAP 默认使用内存接收 JFR 并且解析,并且设置的可接受 JFR 文件大小比较保守(默认为30MB)。

用户可以自行在 OAP 中设置 JFR 默认大小以及先存储到文件系统再解析,以接收更大的 JFR 文件和更平滑的内存分配。

目前的 JFR 解析器在解析200MB的JFR文件大概会带来1GB左右的内存分配(注意只是内存分配,而不是需要1GB内存才能解析),用户可以根据这个作为参考。

img

性能分析

用户可以点击任务,选择需要进行性能分析的实例(支持选择多实例,汇总生成火焰图分析结果)。然后选择分析的 JFR 事件类型,点击 分析 按钮即可生成并显示相应的火焰图

img

一些细节

任务创建中不同CPU采样的区别

CPU采样有以下几种: CPU、WALL、CTIMER、ITIMER,本质为 async-profiler 实现的采样引擎不同,下面详细介绍不同采样的差别:

  • CPU: 基于 perf_events。每 N 纳秒的 CPU 时间生成一个信号,在这种情况下,通过配置 PMU 每 K CPU 周期生成一个中断来实现
  • WALL: 与 CPU采样 相同,但同时会采集非 runnable 状态的线程,例如会采集正在 sleep 的线程
  • ITIMER: 基于 setitimer 系统调用,理想情况下会在进程消耗的 CPU 时间的每个给定间隔生成一个信号。
  • CTIMER: 基于 timer_create 系统调用. 它结合了 CPU和 ITIMER 的优点,但它不允许收集内核堆栈

详情可以参考 async-profiler 官方文档

任务创建中的扩展参数

默认情况下,任务参数使用逗号分隔。在创建任务时,用户可以参考以下示例格式进行填写:lock=10us,interval=10ms

目前官方默认支持以下参数:

选项 含义
chunksize=N JFR分chunk的大小(默认: 100 MB)
chunktime=N JFR分chunk的时间(默认: 1 hour)
lock[=DURATION] 在锁分析模式下,当总锁持续时间溢出阈值时,对争用锁进行采样 (默认: 10us)
jstackdepth=N 采样时采集java最大栈深度(默认: 2048)
interval=N CPU采样间隔 单位ns (默认: 10'000'000, 即10 ms)
alloc[=BYTES] 内存分配采样间隔,以字节单位

其余参数可以参考 async-profiler 自行实验测试

任务分析中采样类型与 JFR 事件对照表

任务采样类型 JFR事件 备注 单位
CPU、WALL、CTIMER、ITIMER EXECUTION_SAMPLE 多种 AsyncProfilerEventType 类型都对应于 EXECUTION_SAMPLE 事件,主要原因在于不同类型的采样类型采用了不同的原理,并且采样的范围有所不同。 采样次数
执行时间可以通过interval计算,例如采样次数为10次,interval为10ms,则可以认为执行了100ms(默认interval为10ms)
LOCK THREAD_PARK、JAVA_MONITOR_ENTER ns
ALLOC OBJECT_ALLOCATION_IN_NEW_TLAB、OBJECT_ALLOCATION_OUTSIDE_TLAB byte
扩展参数中添加live选项 PROFILER_LIVE_OBJECT 因为不在 async-profiler 的 event 参数里面,所以实现时没有单独拿出来在 UI 的任务采样类型中选择,而是作为扩展参数使用 byte

性能开销

在实例未接收到 async-profiler 任务时,不会产生性能开销;仅在启动 async-profiler 性能分析后,才会引入相应的性能损耗。 性能损耗的具体程度会根据配置的参数有所不同。使用默认参数时,性能损耗大约在 0.3% 到 10% 之间。更多详细信息可参考 issue